WinForms Gantt at its Best

Powered by DirectX

Our WinForms Gantt control is built for speed - designed to address your toughest project planning requirements regardless of dataset size and information complexity.

DevExpress Gantt uses DirectX Hardware Acceleration for the fastest possible performance on 4K displays. With DirectX, you'll create highly responsive apps and avoid all the limitations of GDI+.

Performance and DirectX Support - WinForms Gantt Control, DevExpress

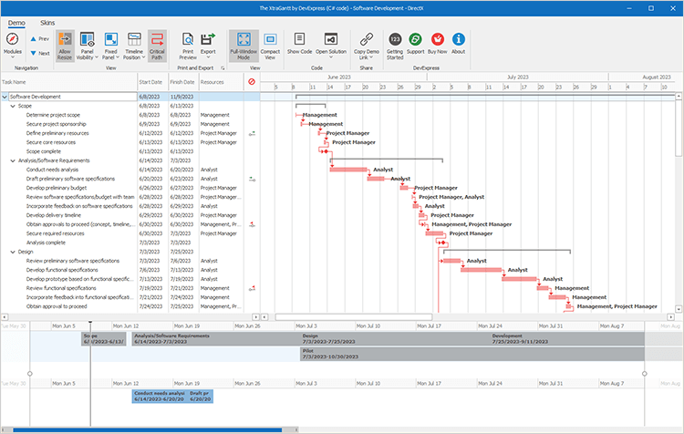
WinForms Gantt Views

Configurable Timescale with Zoom Support

With our WinForms Gantt control, you can adjust the timescale and display the desired time unit with absolute ease. From milliseconds to years, our DevExpress WinForms Gantt allows you to browse data across various detail levels. To initiate zoom operations, you simply hold the CTRL key and rotate your mouse scroll as needed (to zoom in or zoom out).

The timescale can display one, two, or three rulers. Rulers display different measure units depending on zoom factor: years-quarters-months, months-days-hours, etc.

The DevExpress Gantt control provides a flexible set of rules so you can specify non-working days and define work time for each day.

WinForms Gantt Control, DevExpress

Gantt Tasks, Milestones and Dependencies

Stay on Track and Moving Forward

The DevExpress WinForms Gantt control displays tasks as horizontal bars along timescales. It also displays current schedule status, its hierarchy and dependency relationships between individual tasks.

Our WinForms Gantt control can display three different items: Tasks, Summary Tasks, and Milestones. DevExpress Gantt determines item type automatically. A task without a duration is a Milestone and a task with children is a Summary Task. Tasks can display progress states within the Gantt region.

Tasks, Milestones and Dependencies - WinForms Gantt Control, DevExpress

WinForms Themes and Application Skins

Over 50 Custom Themes Designed to Amaze

You can specify a theme when you ship your app or allow end-user to modify the look and feel of your WinForms application on the fly. And yes, you can even customize our pre-built application skins/themes with the free DevExpress WinForms Skin‑Theme Editor. The following are a few of the skins/themes included in our distribution.

Basic Vector Skin - Pine Light Palette | DevExpress

Basic Vector

Pine Light Palette

Office 2019 Colorful Skin - Default Palette | DevExpress

Office 2019 Colorful

Default Palette

WXI - Calmness Palette | DevExpress

WXI

Calmness Palette

Office 2019 Black Skin - Forest Palette | DevExpress

Office 2019 Black

Forest Palette

Interactive Editing

Auto-Scheduling is Built-in

Our WinForms Gantt Control supports interactive editing. End-users can edit tasks in the chart and task areas. In the task area, users can invoke a cell editor to update a task's start/finish date, progress, or duration. In the chart area, end-users can move a task to a new time slot, split tasks, update progress, or change a dependency via drag and drop. Changes in the chart area are automatically reflected in the task area, and vice versa.

When an end-user changes a task's start/finish date, dependency, or progress, the Gantt control automatically reschedules all dependent tasks throughout the project.

The Gantt Control can highlight critical paths - sequences of dependent tasks that affect the project's start or finish date. Highlight color is driven by the current skin.

Editing and Auto-Scheduling - WinForms Gantt Control, DevExpress

Gantt Timeline

The WinForms Gantt control integrates a timeline. Features include:

  • Display Timeline at the Top or Bottom of the Gantt Control
  • Bind to Data
  • Multiple Timeline Bars
  • Add/Remove Tasks and Milestones to/from Timeline
  • Configurable Date-Time Range
  • Select Multiple Tasks
  • Today Indicator, Built-in Context Menu
  • Pan and Zoom Timeline Scale
  • Resize Timeline
  • Print and Export
Timeline - WinForms Gantt Control, DevExpress

Gantt Appearance

Deliver Fine-Tuned User Experiences

Our WinForms Gantt control ships with task appearance options, a configurable Ribbon UI, DevExpress Skin/Theme support, SVG Support, and custom draw API to help you build fully customizable, high-impact project management solutions for your enterprise.

UI and Appearance Options - WinForms Gantt Control, DevExpress

Best in Class Tools

DevExpress is honored to have been voted best in class 16 times in this year's Visual Studio Magazine Reader's Choice Awards.

Experience the DevExpress difference and see why your peers consistently vote our products #1. With our Universal Subscription, you will build your best, see complex software with greater clarity, increase your productivity and create stunning applications for Windows, Web and your Mobile world.

16 VSM Awards in 2025 x16
18 VSM Awards in 2024 x18
19 VSM Awards in 2023 x19
20 VSM Awards in 2022 x20

WinForms Subscription: Per Developer Pricing

with a 60-day Unconditional Money Back Guarantee

We are so confident in our products and services that we back them with a 60 day no questions asked money back guarantee. If within the first 60 days of ownership you are not satisfied with the capabilities of our tools, you can request a full refund of the amount you paid to DevExpress by writing to clientservices@devexpress.com or by calling +1 (818) 844-3383.

Best Value
Reporting
.NET 8 / .NET 9 Support
Visual Studio Report Designer
WinForms Document Viewer
WinForms End-User Report Designer
Document Viewer (ASP.NET Web Forms, MVC, Core)
Web Report Designer (ASP.NET Web Forms, MVC, Core)
Native Blazor Document Viewer (Server, WebAssembly)
Blazor Web Report Designer (Server, WebAssembly)
WPF Document Viewer
WPF End-User Report Designer
Native Angular Document Viewer
Angular End-User Report Designer
Native React Document Viewer
React End-User Report Designer
WinForms Controls
.NET 8 / .NET 9 Support
Data Grid
DirectX Hardware Acceleration
HTML & CSS Markup Support
AI Chat
Charting
Gantt
Spreadsheet
Rich Text Editor
Calendar & Scheduling
Diagrams
Ribbon
Toolbar-Menu
DirectX Form
Dock Windows
Pivot Grid
Tree List
TreeMap
Property Grid
PDF Viewer
Sankey Diagram
Sunburst
Layout Manager
Map Control
Heat Map
Gauge Controls
Navigation Pane
Tile Control
Live Tile Manager
Printing & Exporting
Spell Checker
Data Editors
MVVM Framework
Themes and Skinning
WPF Controls
.NET 8 / .NET 9 Support
Data Grid
Tree List
Property Grid
AI Chat
Charting
Pivot Grid
Calendar & Scheduling
Spreadsheet
Rich Text Editor
Spell Checker
PDF Viewer
Diagrams
Sankey Diagram
Ribbon
Toolbar-Menu
TreeView
Dock Windows
Layout Manager
Navigation Controls
Data Editors
Map Control
Heat Map
Sunburst
TreeMap
Gantt Control
Gauge Controls
Printing and Exporting
MVVM Framework
Application Themes
Blazor UI Components
Grid
AI Chat
Bar Gauge
Charts
Data Editors
Dialogs & Windows
File Management
HTML Editor
PDF Viewer
Layout
Map
Navigation
Pivot Grid
Reports
Ribbon
Rich Text Editor
Scheduler
TreeList
BI Dashboard
.NET MAUI Controls with Support
Data Grid
CollectionView
Charts
Scheduler
PDF Viewer
Bottom Sheet
Data Editors
Data Form & Form Components
HTML Editor
Image Control
Layout Panels
Popup
Circular Gauge
Shimmer Control
Tabs
Toggle Switch
Toolbar
Tree View
.NET MAUI Project Templates
Office File API Support
jQuery Components
Data Grid
Charting
Calendar & Scheduling
Pivot Grid
TreeList
CardView
HTML Editor
Chat
Diagram
Gantt
File Management
Form Layout
Data Editors
Gauge Components
Map Components
Navigation and Layout
Dialogs and Notifications
Actions and Lists
Data Export
Theme Builder
Angular Components
Data Grid
Charting
Calendar & Scheduling
Pivot Grid
TreeList
CardView
HTML Editor
Chat
Diagram
Gantt
File Management
Form Layout
Data Editors
Gauge Components
Map Components
Navigation and Layout
Dialogs and Notifications
Actions and Lists
Data Export
Theme Builder
React Components
Data Grid
Charting
Calendar & Scheduling
Pivot Grid
TreeList
CardView
HTML Editor
Chat
Diagram
Gantt
File Management
Form Layout
Data Editors
Gauge Components
Map Components
Navigation and Layout
Dialogs and Notifications
Actions and Lists
Data Export
Theme Builder
Vue Components
Data Grid
Charting
Calendar & Scheduling
Pivot Grid
TreeList
CardView
HTML Editor
Chat
Diagram
Gantt
File Management
Form Layout
Data Editors
Gauge Components
Map Components
Navigation and Layout
Dialogs and Notifications
Actions and Lists
Data Export
Theme Builder
ASP.NET Web Forms Controls
Data Grid
Charting
Ribbon
Spreadsheet
Rich Text Editor
Calendar & Scheduling
Card View
Site Navigation
Page Layout
Docking and Popups
Pivot Grid
Tree List
TreeView
Vertical Grid
HTML Editor
Gauge Controls
Data Browsing
Image Browsing
File Management
Multi-Purpose Site Controls
Printing & Exporting
Spell Checker
Data Editors
Themes and Skinning
Diagram
Gantt
ASP.NET MVC Extensions
Data Grid
Charting
Ribbon
Spreadsheet
Rich Text Editor
Calendar & Scheduling
Card View
Page Layout
Site Navigation
Docking and Popups
Pivot Grid
Tree List
TreeView
Vertical Grid
HTML Editor
Data Browsing
Image Browsing
File Management
Printing & Exporting
Spell Checker
Data Editors
Themes and Skinning
Diagram
Gantt
ASP.NET MVC Client-Side Controls
Data Grid
Charting
Calendar & Scheduling
Pivot Grid
TreeList
CardView
HTML/Markdown Editor
Chat
Diagram
Gantt
File Management
Form Layout
Data Editors
Gauge Controls
Map Control
Web Navigation and Layout
Dialogs and Notifications
Multi-Purpose Web Controls
Data Export
Theme Builder
ASP.NET Core Controls
.NET 8 / .NET 9 Support
Data Grid
Charting
Calendar & Scheduling
Pivot Grid
TreeList
CardView
HTML/Markdown Editor
Chat
Diagram
Gantt
File Management
Form Layout
Data Editors
Gauge Controls
Map Control
Web Navigation and Layout
Dialogs and Notifications
Multi-Purpose Web Controls
Data Export
Theme Builder
ASP.NET Core Office Controls
.NET 8 / .NET 9 Support
Spreadsheet
Rich Text Editor
Printing & Export
ASP.NET Bootstrap Controls
Data Grid
CardView
Charting
Ribbon
Rich Text Editor
File Manager
Scheduler
Site Navigation and Layout
Sparkline
Spreadsheet
Data Editors
Themes and Skinning
XPO - ORM Library
High Performance ORM
Full Support for 12 Database Engines
.NET 8 / .NET 9 Support
Visual Data Model Designer
Office File API
.NET 8 / .NET 9 Support
Non-Windows Environment Support (Linux, macOS, Azure, AWS)
Spreadsheet Document API (create, edit, update XLSX, XLS, CSV)
Export to Excel (XLSX, XLS, CSV)
Word Processing Document API (create, edit, update DOC/DOCX, RTF, HTML, etc.)
PDF Document API
Presentation API (CTP)
Digital Signature API
Barcode Generation API
Zip Compression and Archive API
Unit Conversion API
Business Intelligence Dashboard
.NET 8 / .NET 9 Support
WinForms Dashboard Viewer
WinForms End-User Dashboard Designer
WPF Dashboard Viewer
Blazor Dashboard Component
ASP.NET Core Dashboard Control (includes End-User Designer)
ASP.NET Web Forms Dashboard Control (includes End-User Designer)
ASP.NET MVC Dashboard Control (includes End-User Designer)
HTML JS Dashboard Control (includes End-User Designer)
Dashboard Component for Angular (includes End-User Designer)
Dashboard Component for React (includes End-User Designer)
Dashboard Component for Vue (includes End-User Designer)
VS Dashboard Designer
XAF - Cross-Platform .NET App UI
.NET 8 / .NET 9 / .NET Framework
WinForms, ASP.NET Core Blazor, ASP.NET Web Forms
Backend Web API Service
Entity Framework Core and XPO ORM Support
Multi-Tenancy Support
Role-based Access Control, Permission Management
Administrative UI (Manage Users & Roles at Runtime)
Audit Trail (History of Data Changes)
Validation (Prevent Data Errors)
Reporting (Shape, Export & Print Data)
Analytics (Dashboard, Chart, Pivot, Map)
Office Documents (Edit Rich Text & Spreadsheets)
File Attachments (Store Custom Files)
Clone Object (Copy Data Records)
Business Process Management (Workflow & State Machine)
Conditional Appearance (Manage UI Element State)
Event Planning (Scheduler & Notifications)
Tree List Editors (Organize Hierarchical Data)
Localization
Themes
.NET App Security & Web API Service
Entity Framework Core ORM Support
XPO ORM Support
Role-based Access Control & Permission Management
ASP.NET Core Web API / OData Service for CRUD and Authorization
Administrative UI to Manage Users and Roles at Runtime
Download Reports
Download File Attachments
Obtain Localized Strings
Validate Data
Audit Data Changes
CodeRush for Visual Studio
VS 2022 Support
VS 2019 Support
VS 2017 Support
VS 2015 Support
Roslyn-Powered Superior Performance
C#, VB.NET, XAML
TestCafe Studio: Functional Web Testing
Coded UI Support for WinForms Controls
Source Code *
WinForms Controls
ASP.NET Controls
WPF Controls
JavaScript - jQuery, Angular, React
Blazor UI Components
Reporting
.NET MAUI Controls with Support
XPO - ORM Library
Office File API
Data Visualization Dashboard
XAF - Cross-Platform .NET App UI
Technical Support

Frequently Asked Questions

To assist you in the ordering process, we've compiled a list of purchase and licensing related FAQs.

Purchase FAQ
Licensing FAQ
Product Delivery and Updates

If you require direct assistance from a member of the DevExpress team on a new purchase, an existing license or renewal/upgrade costs, email us at info@devexpress.com, or call us at +1 (818) 844-3383 between 7:30AM and 4:30PM Pacific Time.

Multi-Developer Discounts

Each developer within your organization must obtain an individual license for DevExpress UI components/development tools. We offer the following tiered discounts when purchasing more than one license for your development team (discounts are automatically computed during checkout):

2-5 Licenses: 5% discount
6-10 Licenses: 10% discount
11+ Licenses: 15% discount

If you wish to purchase 11 or more developer licenses for your team, and would like to discuss your needs with us, please email CorpSales@devexpress.com or call +1 (818) 844-3383 between 8:30AM and 4:30PM Pacific Time.

All pricing in US dollars

Pricing and licensing terms are subject to change with or without notice. Refer to the Developer Express End-User License Agreement for terms and conditions that govern redistribution rights.

If within the first 60 days of ownership you are not satisfied with the capabilities of our tools, you can request a full refund of the amount you paid to DevExpress by writing to clientservices@devexpress.com or by calling +1 (818) 844-3383.

* DevExpress does not include/ship source code for certain products, including CodeRush, TestCafe Studio, and Report Server.

Renewals

DevExpress licenses its software components and development technologies on a subscription basis. A subscription lasts for a 12 month period. Upon expiration of a subscription, you can optionally renew your license for additional 12 months to receive an additional year of product updates and technical support services. Please refer to our Licensing FAQ page for more information on product licensing.

On-time renewal rates are substantially lower than first year subscription costs. The following are on-time renewal rates as of 7/11/2025. Prices subject to change without notice.

Universal Subscription
$1,149.99
DXperience Subscription
$849.99
WinForms Subscription
$549.99
WPF Subscription
$549.99
ASP.NET & Blazor Subscription (includes DevExtreme)
$549.99
DevExtreme Complete
$449.99
Reporting Subscription
$399.99
Office File API Subscription
$599.99
Report and Dashboard Server
$999.99
CodeRush Ultimate
$124.99
TestCafe Studio Pro
$249.99

Additional Info

WinForms UI Templates (EAP)

Jump start the form development process via polished and ready-to-use 'templates'. The motivation behind our WinForms UI Templates is to create ready-to-use UI solutions for real-life line-of-business (LOB) apps and eliminate the need for routine UI customizations. Read about UI Templates

Touch Enabled User Experience

Deliver elegant, touch-enabled WinForms applications using the platform you know and love. The WinForms Subscription helps you leverage your current investments and address customer needs via a comprehensive range of WinForms controls that support touch on Windows 8/10/11.

Sec 508 and Accessibility

The DevExpress WinForms Subscription makes it easy to create WinForms applications that meet government regulations regarding accessibility. Sec 508 and Accessibility Guidelines 1.0 support is available for DevExpress WinForms controls.

Straightforward Localization

All DevExpress WinForms controls can be localized using localization-related API or satellite resource assemblies. DevExpress delivers satellite assemblies for a large variety of languages and cultures. To help you get started, resource files for three cultures are included in our installation: German, Japanese, and Spanish. If you need to modify our shipping resources or create satellite assemblies for a different language, simply use our Online Localization Service or UI Localization Client tool.
Online Localization Service
UI Localization Client

Testing Support

The DevExpress Universal Subscription includes built-in support for Microsoft's CodedUI. Unlike many vendors claiming support for Coded UI through the simple use of MSAA, DevExpress controls go the extra mile to make certain that individual controls fully comply with Microsoft's testing framework. We don't simply support Coded UI; we support it to the maximum extent possible. Note: CodedUI support requires purchase of the DevExpress Universal Subscription. Learn more about Coded UI

MVVM Framework

The DevExpress MVVM Framework ships with features that are absent in WinForms, but essential to MVVM development. These missing features include bindings, commands, UI triggers, behaviors etc. Our Framework includes all of these along with a straightforward API to make WinForms app development more efficient. Learn more about MVVM Framework

Free 30-Day TrialSee What's New

190+ WinForms Controls


Our WinForms Subscription includes over 190 UI controls and libraries along with 60+ individual chart types. Here are some of the products included in this subscription:

 

Dialogs & Notifications
Alert WindowsFlyout Dialog & PanelFluent Design FormBrowse Folder DialogOpen File DialogSave File DialogInput BoxMessage BoxToast Notifications
Utilities & Frameworks
Coded UIMVVM FrameworkData Source WizardScaffolding WizardSkin EditorSVG Icon BuilderProject Converter

Supported IDEs

Review the list of development tools and frameworks supported by our products. We strongly recommend that you always download and use the most recent versions. If the latest version does not support the IDE or framework you're using, please submit a support ticket via the DevExpress Support Center and request an evaluation version that suits your requirements.

Version
v24.2.* — v25.1.7
v24.1.15
v23.1.* — v23.2.15
Support Status
Supported
Limited Support
Limited Support
Minor Updates
Yes
No
No
Security Updates
Yes
Yes
Yes
Supported Frameworks
.NET 8 / .NET 9
.NET Framework 4.6.2+
.NET 6 / .NET 7 / .NET 8 / .NET 9
.NET Framework 4.5.2+
.NET 6 / .NET 7 / .NET 8
.NET Framework 4.5.2+
Supported IDE
Visual Studio 2022
Visual Studio 2019
Visual Studio 2022
Visual Studio 2019
Visual Studio 2017
Visual Studio 2015
Visual Studio 2022
Visual Studio 2019
Visual Studio 2017
Visual Studio 2015

Start your free 30-day trial today!

Download our fully-functional 30-day trial today and
experience the DevExpress difference.

 

Download Free Trial